Copyright © 2004, 2005, 2006 2009 Thomas M. Eastep
Copyright © 2007 Roberto C. Sanchez
Permission is granted to copy, distribute and/or modify this document under the terms of the GNU Free Documentation License, Version 1.2 or any later version published by the Free Software Foundation; with no Invariant Sections, with no Front-Cover, and with no Back-Cover Texts. A copy of the license is included in the section entitled “GNU Free Documentation License”.
2016/02/16
Table of Contents
Caution
This article applies to Shorewall 4.3 and later. If you are running a version of Shorewall earlier than Shorewall 4.3.5 then please see the documentation for that release.
Important
Shorewall does not configure IPsec for you -- it rather configures netfilter to accommodate your IPsec configuration.
Important
The information in this article is only applicable if you plan to have IPsec end-points on the same system where Shorewall is used.
Important
While this article shows configuration of IPsec using ipsec-tools, Shorewall configuration is exactly the same when using OpenSwan or FreeSwan.
Warning
When running a Linux kernel prior to 2.6.20, the Netfilter+IPsec and policy match support are broken when used with a bridge device. The problem was corrected in Kernel 2.6.20 as a result of the removal of deferred FORWARD/OUTPUT processing of traffic destined for a bridge. See the "Shorewall-perl and Bridged Firewalls" article.
This is not a HOWTO for Kernel 2.6 IPsec -- for that, please see http://www.ipsec-howto.org/.
The 2.6 Linux Kernel introduced new facilities for defining encrypted communication between hosts in a network. The network administrator defines a set of Security Policies which are stored in the kernel as a Security Policy Database (SPD). Security policies determine which traffic is subject to encryption. Security Associations are created between pairs of hosts in the network (one SA for traffic in each direction); these SAs define how traffic is to be encrypted. Outgoing traffic that is to be encrypted according to the contents of the SPD requires an appropriate SA to exist. SAs may be created manually using setkey(8) but most often, they are created by a cooperative process involving the ISAKMP protocol and daemons such as racoon or isakmpd. Incoming traffic is verified against the SPD to ensure that no unencrypted traffic is accepted in violation of the administrator's policies.
There are three ways in which IPsec traffic can interact with Shorewall policies and rules:
Traffic that is encrypted on the firewall system. The traffic passes through Netfilter twice -- first as unencrypted then encrypted.
Traffic that is decrypted on the firewall system. The traffic passes through Netfilter twice -- first as encrypted then as unencrypted.
Encrypted traffic that is passed through the firewall system. The traffic passes through Netfilter once.
In cases 1 and 2, the encrypted traffic is handled by entries in
/etc/shorewall/tunnels (don't be mislead by the name
of the file -- transport mode encrypted traffic is
also handled by entries in that file). The unencrypted traffic is handled
by normal rules and policies.
Under the 2.4 Linux Kernel, the association of unencrypted traffic
and zones was made easy by the presence of IPsec pseudo-interfaces with
names of the form ipsecN (e.g.
ipsec0). Outgoing unencrypted
traffic (case 1.) was sent through an ipsecN device while incoming unencrypted
traffic (case 2) arrived from an ipsecN device. The 2.6 kernel-based
implementation does away with these pseudo-interfaces. Outgoing traffic
that is going to be encrypted and incoming traffic that has been decrypted
must be matched against policies in the SPD and/or the appropriate
SA.
Shorewall provides support for policy matching in three ways:
In
/etc/shorewall/masq, traffic that will later be encrypted is exempted from MASQUERADE/SNAT using existing entries. If you want to MASQUERADE/SNAT outgoing traffic that will later be encrypted, you must include the appropriate indication in the new IPSEC column in that file.The
/etc/shorewall/zonesfile allows you to associate zones with traffic that will be encrypted or that has been decrypted.A new option (ipsec) has been provided for entries in
/etc/shorewall/hosts. When an entry has this option specified, traffic to/from the hosts described in the entry is assumed to be encrypted.
In summary, Shorewall provides the facilities to replace the use of IPsec pseudo-interfaces in zone and MASQUERADE/SNAT definition.
There are two cases to consider:
Encrypted communication is used to/from all hosts in a zone.
The value ipsec is placed in the TYPE column of the
/etc/shorewall/zonesentry for the zone.By default, encrypted communication is not used to communicate with the hosts in a zone.
The value ipv4 is placed in the TYPE column of the
/etc/shorewall/zonesentry for the zone and the new ipsec option is specified in/etc/shorewall/hostsfor any hosts requiring secure communication.
Note
For simple zones such as are shown in the following examples, the two techniques are equivalent and are used interchangeably.
Note
It is redundant to have ipsec in
the TYPE column of the /etc/shorewall/zones entry
for a zone and to also have the ipsec
option in /etc/shorewall/hosts entries for that
zone.
Finally, the OPTIONS, IN OPTIONS and OUT OPTIONS columns in /etc/shorewall/zones can be used to match the zone to a particular (set of) SA(s) used to encrypt and decrypt traffic to/from the zone and the security policies that select which traffic to encrypt/decrypt.
This article assumes the use of ipsec-tools (http://ipsec-tools.sourceforge.net). As of this writing, I recommend that you run at least version 0.5.2. Debian users, please note that there are separate Debian packages for ipsec-tools and racoon although the ipsec-tools project releases them as a single package.
For more information on IPsec, Kernel 2.6 and Shorewall see my presentation on the subject given at LinuxFest NW 2005. Be warned though that the presentation is based on Shorewall 2.2 and there are some differences in the details of how IPsec is configured.
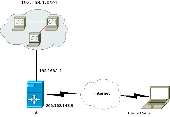
Suppose that we have the following situation:

We want systems in the 192.168.1.0/24 sub-network to be able to communicate with systems in the 10.0.0.0/8 network. We assume that on both systems A and B, eth0 is the Internet interface.
To make this work, we need to do two things:
Open the firewall so that the IPsec tunnel can be established (allow the ESP protocol and UDP Port 500).
Allow traffic through the tunnel.
Opening the firewall for the IPsec tunnel is accomplished by adding
an entry to the /etc/shorewall/tunnels file.
In /etc/shorewall/tunnels on system A, we need
the following
— System A:/etc/shorewall/tunnels#TYPE ZONE GATEWAY GATEWAY ZONE ipsec net 134.28.54.2 #LAST LINE -- ADD YOUR ENTRIES ABOVE THIS LINE -- DO NOT REMOVE
— System B:/etc/shorewall/tunnels#TYPE ZONE GATEWAY GATEWAY ZONE ipsec net 206.162.148.9 #LAST LINE -- ADD YOUR ENTRIES ABOVE THIS LINE -- DO NOT REMOVE
Note
If either of the endpoints is behind a NAT gateway then the tunnels file entry on the other endpoint should specify a tunnel type of ipsecnat rather than ipsec and the GATEWAY address should specify the external address of the NAT gateway.
You need to define a zone for the remote subnet or include it in your local zone. In this example, we'll assume that you have created a zone called “vpn” to represent the remote subnet.
— Systems A and B:/etc/shorewall/zones#ZONE TYPE OPTIONS IN OUT # OPTIONS OPTIONS net ipv4 vpn ipv4 #LAST LINE -- ADD YOUR ENTRIES ABOVE THIS LINE -- DO NOT REMOVE
Remember the assumption that both systems A and B have eth0 as their Internet interface.
You must define the vpn zone using the
/etc/shorewall/hosts file. The hosts file entries
below assume that you want the remote gateway to be part of the vpn zone —
If you don't wish the remote gateway included, simply omit its IP address
from the HOSTS column.
/etc/shorewall/hosts— System A#ZONE HOSTS OPTIONS vpn eth0:10.0.0.0/8,134.28.54.2 ipsec #LAST LINE -- ADD YOUR ENTRIES ABOVE THIS LINE -- DO NOT REMOVE
/etc/shorewall/hosts— System B#ZONE HOSTS OPTIONS vpn eth0:192.168.1.0/24,206.162.148.9 ipsec #LAST LINE -- ADD YOUR ENTRIES ABOVE THIS LINE -- DO NOT REMOVE
Assuming that you want to give each local network free access to the
remote network and vice versa, you would need the following
/etc/shorewall/policy entries on each system:
#SOURCE DESTINATION POLICY LEVEL BURST:LIMIT loc vpn ACCEPT vpn loc ACCEPT
If you need access from each firewall to hosts in the other network, then you could add:
#SOURCE DESTINATION POLICY LEVEL BURST:LIMIT $FW vpn ACCEPT
If you need access between the firewall's, you should describe the access in your /etc/shorewall/rules file. For example, to allow SSH access from System B, add this rule on system A:
#ACTION SOURCE DESTINATION PROTO POLICY ACCEPT vpn:134.28.54.2 $FW
Note that your Security Policies must also be set up to send traffic between 134.28.54.2 and 206.162.148.9 through the tunnel (see below).
Once you have these entries in place, restart Shorewall (type shorewall restart); you are now ready to configure IPsec.
For full encrypted connectivity in this configuration (between the
subnets, between each subnet and the opposite gateway, and between the
gateways), you will need eight policies in
/etc/racoon/setkey.conf. For example, on gateway
A:
# First of all flush the SPD and SAD databases spdflush; flush; # Add some SPD rules spdadd 192.168.1.0/24 10.0.0.0/8 any -P out ipsec esp/tunnel/206.162.148.9-134.28.54.2/require; spdadd 192.168.1.0/24 134.28.54.2/32 any -P out ipsec esp/tunnel/206.162.148.9-134.28.54.2/require; spdadd 206.162.148.9/32 134.28.54.2/32 any -P out ipsec esp/tunnel/206.162.148.9-134.28.54.2/require; spdadd 206.162.148.9/32 10.0.0.0/8 any -P out ipsec esp/tunnel/206.162.148.9-134.28.54.2/require; spdadd 10.0.0.0/8 192.168.1.0/24 any -P in ipsec esp/tunnel/134.28.54.2-206.162.148.9/require; spdadd 10.0.0.0/8 206.162.148.9/32 any -P in ipsec esp/tunnel/134.28.54.2-206.162.148.9/require; spdadd 134.28.54.2/32 192.168.1.0/24 any -P in ipsec esp/tunnel/134.28.54.2-206.162.148.9/require; spdadd 134.28.54.2/32 206.162.148.9/32 any -P in ipsec esp/tunnel/134.28.54.2-206.162.148.9/require;
The setkey.conf file on gateway B would be
similar.
A sample /etc/racoon/racoon.conf file using
X.509 certificates might look like:
path certificates "/etc/certs" ; listen { isakmp 206.162.148.9; } remote 134.28.54.2 { exchange_mode main ; certificate_type x509 "GatewayA.pem" "GatewayA_key.pem" ; verify_cert on; my_identifier asn1dn ; peers_identifier asn1dn ; verify_identifier on ; lifetime time 24 hour ; proposal { encryption_algorithm blowfish; hash_algorithm sha1; authentication_method rsasig ; dh_group 2 ; } } sainfo address 192.168.1.0/24 any address 10.0.0.0/8 any { pfs_group 2; lifetime time 12 hour ; encryption_algorithm blowfish ; authentication_algorithm hmac_sha1, hmac_md5 ; compression_algorithm deflate ; } sainfo address 206.162.148.9/32 any address 10.0.0.0/8 any { pfs_group 2; lifetime time 12 hour ; encryption_algorithm blowfish ; authentication_algorithm hmac_sha1, hmac_md5 ; compression_algorithm deflate ; } sainfo address 206.162.148.9/32 any address 134.28.54.2/32 any { pfs_group 2; lifetime time 12 hour ; encryption_algorithm blowfish ; authentication_algorithm hmac_sha1, hmac_md5 ; compression_algorithm deflate ; } sainfo address 192.168.1.0/24 any address 134.28.54.2/32 any { pfs_group 2; lifetime time 12 hour ; encryption_algorithm blowfish ; authentication_algorithm hmac_sha1, hmac_md5 ; compression_algorithm deflate ; }Warning
If you have hosts that access the Internet through an IPsec tunnel, then it is a good idea to set the MSS value for traffic from those hosts explicitly in the
/etc/shorewall/zonesfile. For example, if hosts in the sec zone access the Internet through an ESP tunnel then the following entry would be appropriate:#ZONE TYPE OPTIONS IN OUT # OPTIONS OPTIONS sec ipsec mode=tunnel mss=1400You should also set FASTACCEPT=No in shorewall.conf to ensure that both the SYN and SYN,ACK packets have their MSS field adjusted.
Note that CLAMPMSS=Yes in
shorewall.confisn't effective with the 2.6 native IPsec implementation because there is no separate IPsec device with a lower mtu as there was under the 2.4 and earlier kernels.
Suppose that you have a laptop system (B) that you take with you when you travel and you want to be able to establish a secure connection back to your local network.

Example 1. Road Warrior VPN
You need to define a zone for the laptop or include it in your local zone. In this example, we'll assume that you have created a zone called “vpn” to represent the remote host.
/etc/shorewall/zones— System A#ZONE TYPE OPTIONS IN OUT # OPTIONS OPTIONS net ipv4 vpn ipsec loc ipv4 #LAST LINE -- ADD YOUR ENTRIES ABOVE THIS LINE -- DO NOT REMOVE
In this instance, the mobile system (B) has IP address 134.28.54.2
but that cannot be determined in advance. In the
/etc/shorewall/tunnels file on system A, the
following entry should be made:
#TYPE ZONE GATEWAY GATEWAY ZONE ipsec net 0.0.0.0/0 vpn #LAST LINE -- ADD YOUR ENTRIES ABOVE THIS LINE -- DO NOT REMOVE
Note
the GATEWAY ZONE column contains the name of the zone corresponding to peer subnetworks. This indicates that the gateway system itself comprises the peer subnetwork; in other words, the remote gateway is a standalone system.
The VPN zone is defined using the /etc/shorewall/hosts file:
/etc/shorewall/hosts— System A:#ZONE HOSTS OPTIONS vpn eth0:0.0.0.0/0 #LAST LINE -- ADD YOUR ENTRIES ABOVE THIS LINE -- DO NOT REMOVE
You will need to configure your “through the tunnel” policy as shown under the first example above.
On the laptop:
/etc/shorewall/zones- System B:#ZONE TYPE OPTIONS IN OUT # OPTIONS OPTIONS vpn ipsec net ipv4 loc ipv4 #LAST LINE -- ADD YOUR ENTRIES ABOVE THIS LINE -- DO NOT REMOVE
/etc/shorewall/tunnels- System B:#TYPE ZONE GATEWAY GATEWAY ZONE ipsec net 206.162.148.9 vpn #LAST LINE -- ADD YOUR ENTRIES ABOVE THIS LINE -- DO NOT REMOVE
/etc/shorewall/hosts- System B:#ZONE HOSTS OPTIONS vpn eth0:0.0.0.0/0 #LAST LINE -- ADD YOUR ENTRIES ABOVE THIS LINE -- DO NOT REMOVE
On system A, here are the IPsec files:
/etc/racoon/racoon.conf- System A:path certificate "/etc/certs" ; listen { isakmp 206.162.148.9; } remote anonymous { exchange_mode main ; generate_policy on ; passive on ; certificate_type x509 "GatewayA.pem" "GatewayA_key.pem" ; verify_cert on; my_identifier asn1dn ; peers_identifier asn1dn ; verify_identifier on ; lifetime time 24 hour ; proposal { encryption_algorithm blowfish ; hash_algorithm sha1; authentication_method rsasig ; dh_group 2 ; } } sainfo anonymous { pfs_group 2; lifetime time 12 hour ; encryption_algorithm blowfish ; authentication_algorithm hmac_sha1, hmac_md5 ; compression_algorithm deflate ; }
/etc/racoon/setkey.conf- System A:flush; spdflush;
If system A is running kernel 2.6.10 or later then it must also be running ipsec-tools (racoon) 0.5rc1 or later.
On the mobile system (system B), it is not possible to create a static IPsec configuration because the IP address of the laptop's Internet connection isn't static. I have created an 'ipsecvpn' script and included in the tarball and in the RPM's documentation directory; this script can be used to start and stop the connection.
The ipsecvpn script has some variable assignments at the top -- in the above case, these would be as follows:
#
# External Interface
#
INTERFACE=eth0
#
# Remote IPsec Gateway
#
GATEWAY=206.162.148.9
#
# Networks behind the remote gateway
#
NETWORKS="192.168.1.0/24"
#
# Directory where X.509 certificates are stored.
#
CERTS=/etc/certs
#
# Certificate to be used for this connection. The cert
# directory must contain:
#
# ${CERT}.pem - the certificate
# ${CERT}_key.pem - the certificates's key
#
CERT=roadwarrior
#
# The setkey binary
#
SETKEY=/usr/sbin/setkey
#
# The racoon binary
#
RACOON=/usr/sbin/racoonThe ipsecvpn script can be installed in /etc/init.d/ but it is probably best installed in /usr/local/sbin and run manually:
ipsecvpn start # Starts the tunnel
ipsecvpn stop # Stops the tunnel
Warning
Although the ipsecvpn script allows you to specify multiple remote NETWORKS as a space-separated list, SAs are created on the gateway only during ISAKMP negotiation. So in practice, only the first remote network accessed will be accessible from the roadwarrior.
This section is based on the previous section. Please make sure that you read it thoroughly and understand it. The setup described in this section is more complex because you are including an additional layer of tunneling. Again, make sure that you have read the previous section and it is highly recommended to have the IPsec-only configuration working first.
Additionally, this section assumes that you are running IPsec, xl2tpd and pppd on the same system that is running shorewall. However, configuration of these additional services is beyond the scope of this document.
Getting layer 2 tunneling to work is an endeavour unto itself. However, if you succeed it can be very convenient. Reasons why you might want configure layer 2 tunneling protocol (L2TP):
You want to give your road warrior an address that is in the same segment as the other hosts on your network.
Your road warriors are using a legacy operating system (such as MS Windows or Mac OS X) and you do not want them to have to install third party software in order to connect to the VPN (both MS Windows and Mac OS X include VPN clients which natively support L2TP over IPsec, but not plain IPsec).
You like a challenge.
Since the target for a VPN including L2TP will (almost) never be a road warrior running Linux, I will not include the client side of the configuration.
The first thing that needs to be done is to create a new zone called “l2tp” to represent the tunneled layer 2 traffic.
/etc/shorewall/zones— System A#ZONE TYPE OPTIONS IN OUT # OPTIONS OPTIONS net ipv4 vpn ipsec l2tp ipv4 loc ipv4 #LAST LINE -- ADD YOUR ENTRIES ABOVE THIS LINE -- DO NOT REMOVE
Since the L2TP will require the use of pppd, you will end up with one or more ppp interfaces (each representing an individual road warrior connection) for which you will need to account. This can be done by modifying the interfaces file. (Modify with additional options as needed.)
/etc/shorewall/interfaces:#ZONE INTERFACE BROADCAST OPTIONS net eth0 detect routefilter loc eth1 192.168.1.255 l2tp ppp+ - #LAST LINE -- ADD YOUR ENTRIES BEFORE THIS ONE -- DO NOT REMOVE
The next thing that must be done is to adjust the policy so that the traffic can go where it needs to go.
First, you need to decide if you want for hosts in your local zone to be able to connect to your road warriors. You may or may not want to allow this. For example, one reason you might want to allow this is so that your support personnel can use ssh, VNC or remote desktop to fix a problem on the road warrior's laptop.
Second, you need to decide if you want the road warrior to have access to hosts on the local network. You generally want to allow this. For example, if you have DNS servers on your local network that you want the road warrior to use. Or perhaps the road warrior needs to mount NFS shares or needs to access intranet sites which are not visible from the public Internet.
Finally, you need to decide if you want the road warriors to be able to access the public Internet. You probably want to do this, unless you are trying to create a situation where when the road warrior connects to the VPN, it is no longer possible to send traffic from the road warrior's machine to the public Internet. Please note that this not really a strong security measure. The road warrior could trivially modify the routing table on the remote machine to have only traffic destined for systems on the VPN local network go through the secure channel. The rest of the traffic would simply travel over an Ethernet or wireless interface directly to the public Internet. In fact, this latter situation is dangerous, as a simple mistake could easily create a situation where the road warrior's machine is acting as a router between your local network and the public Internet, which you certainly do not want to happen. In short, it is best to allow the road warrior to connect to the public Internet by default.
/etc/shorewall/policy:#SOURCE DEST POLICY LOG LEVEL LIMIT:BURST $FW all ACCEPT loc net ACCEPT loc l2tp ACCEPT # Allows local machines to connect to road warriors l2tp loc ACCEPT # Allows road warriors to connect to local machines l2tp net ACCEPT # Allows road warriors to connect to the Internet net all DROP info # The FOLLOWING POLICY MUST BE LAST all all REJECT info #LAST LINE -- ADD YOUR ENTRIES ABOVE THIS LINE -- DO NOT REMOVE
The final step is to modify your rules file. There are three important components. First, you must allow the l2tp traffic to reach the xl2tpd process running on the firewall machine. Second, you must add rules to open up ports on the firewall to the road warrior for services which are running on the firewall. For example, if you are running a webserver on the firewall that must be accessible to road warriors. The reason for the second step is that the policy does not by default allow unrestricted access to the firewall itself. Finally, you should protect an exploit where an attacker can exploit your LT2P server due to a hole in the way that L2TP interacts with UDP connection tracking.
/etc/shorewall/rules:#ACTION SOURCE DEST PROTO DEST SOURCE # PORT(S) PORT(S) SECTION ESTABLISHED # Prevent IPsec bypass by hosts behind a NAT gateway L2TP(REJECT) net $FW REJECT $FW net udp - 1701 # l2tp over the IPsec VPN ACCEPT vpn $FW udp 1701 # webserver that can only be accessed internally HTTP(ACCEPT) loc $FW HTTP(ACCEPT) l2tp $FW HTTPS(ACCEPT) loc $FW HTTPS(ACCEPT) l2tp $FW #LAST LINE -- ADD YOUR ENTRIES ABOVE THIS LINE -- DO NOT REMOVE
In today's wireless world, it is often the case that individual hosts in a network need to establish secure connections with the other hosts in that network. In that case, IPsec transport mode is an appropriate solution.

Here's an example using the ipsec-tools package. The files shown are from host 192.168.20.10; the configuration of the other nodes is similar.
/etc/racoon/racoon.conf:path pre_shared_key "/etc/racoon/psk.txt" ; remote anonymous { exchange_mode main ; my_identifier address ; lifetime time 24 hour ; proposal { encryption_algorithm blowfish ; hash_algorithm sha1; authentication_method pre_shared_key ; dh_group 2 ; } } sainfo anonymous { pfs_group 2; lifetime time 12 hour ; encryption_algorithm blowfish ; authentication_algorithm hmac_sha1, hmac_md5 ; compression_algorithm deflate ; }
/etc/racoon/setkey.conf:# First of all flush the SPD database spdflush; # Add some SPD rules spdadd 192.168.20.10/32 192.168.20.20/32 any -P out ipsec esp/transport/192.168.20.10-192.168.20.20/require; spdadd 192.168.20.20/32 192.168.20.10/32 any -P in ipsec esp/transport/192.168.20.20-192.168.20.10/require; spdadd 192.168.20.10/32 192.168.20.30/32 any -P out ipsec esp/transport/192.168.20.10-192.168.20.30/require; spdadd 192.168.20.30/32 192.168.20.10/32 any -P in ipsec esp/transport/192.168.20.30-192.168.20.10/require; spdadd 192.168.20.10/32 192.168.20.40/32 any -P out ipsec esp/transport/192.168.20.10-192.168.20.40/require; spdadd 192.168.20.40/32 192.168.20.10/32 any -P in ipsec esp/transport/192.168.20.40-192.168.20.10/require;
/etc/racoon/psk.txt:192.168.20.20 <key for 192.168.20.10<->192.168.20.20> 192.168.20.30 <key for 192.168.20.10<->192.168.20.30> 192.168.20.40 <key for 192.168.20.10<->192.168.20.40>Note that the same keymust be used in both directions.
Shorewall configuration goes as follows:
/etc/shorewall/interfaces:#ZONE INTERFACE BROADCAST OPTIONS net eth0 detect routefilter,dhcp,tcpflags #LAST LINE -- ADD YOUR ENTRIES BEFORE THIS ONE -- DO NOT REMOVE
/etc/shorewall/tunnels:#TYPE ZONE GATEWAY GATEWAY # ZONE ipsec net 192.168.20.0/24 loc
/etc/shorewall/zones:#ZONE TYPE OPTIONS IN OUT # OPTIONS OPTIONS loc ipsec mode=transport net ipv4
:/etc/shorewall/hosts#ZONE HOST(S) OPTIONS loc eth0:192.168.20.0/24 #LAST LINE -- ADD YOUR ENTRIES BEFORE THIS LINE -- DO NOT REMOVEIt is worth noting that although loc is a sub-zone of net, because loc is an IPsec-only zone it does not need to be defined before net in /etc/shorewall/zones.
/etc/shorewall/policy:#SOURCE DEST POLICY LOG LEVEL LIMIT:BURST $FW all ACCEPT loc $FW ACCEPT net loc NONE loc net NONE net all DROP info # The FOLLOWING POLICY MUST BE LAST all all REJECT info #LAST LINE -- ADD YOUR ENTRIES ABOVE THIS LINE -- DO NOT REMOVESince there are no cases where net<->loc traffic should occur, NONE policies are used.
If your IPsec tunnel or transport mode connection fails to work with Shorewall started and you see log messages like the following when you try to use the connection, the problem is that ip compression is being used.
Feb 18 23:43:52 vpngw kernel: Shorewall:vpn2fw:REJECT:IN=eth2 OUT= MAC=00:e0:81:32:b3:5e:00:18:de:12:e5:15:08:00 SRC=172.29.59.58 DST=172.29.59.254 LEN=85 TOS=0x00 PREC=0x00 TTL=64 ID=25600 DF PROTO=4
The solution is to add an IPCOMP tunnel to /etc/shorewall/tunnels as follows:
#TYPE ZONE GATEWAY GATEWAY
# ZONE
ipip vpn 0.0.0.0/0The above assumes that the name of your IPsec vpn zone is vpn.
I have successfully configured my work laptop to use IPsec with X.509 certificates for wireless IP communication when it is undocked at home. I looked at dozens of sites and the one I found most helpful was http://ipsec.math.ucla.edu/services/ipsec-windows.html. The instructions on that site are directed to students at UCLA but they worked fine for me (once I followed them very carefully).
Warning
The instructions found on the UCLA site are complex and do not include any information on the generation of X.509 certificates. There are lots of sites however that can tell you how to generate certificates, including http://www.ipsec-howto.org/.
One piece of information that may not be so easy to find is "How do I generate a PKCS#12 certificate to import into Windows?". Here's the openssl command that I used:
openssl pkcs12 -export -in eastepnc6000.pem -inkey eastepnc6000_key.pem -out eastepnc6000.pfx -name "IPsec Cert for Home Wireless" I was prompted for a password to associate with the certificate. This password is entered on the Windows system during import.
In the above command:
eastepnc6000.pemwas the laptop's certificate in PEM format.eastepnc6000_key.pemwas the laptop's private key (actually, it's the original signing request which includes the private key).eastepnc6000.pfxis the PKCS#12 output file."IPsec Cert for Home Wireless" is the friendly name for the certificate.
I started to write an article about how to do this, complete with graphics captured from my laptop. I gave up. I had captured 12 images and hadn't really started yet. The Windows interface for configuring IPsec is the worst GUI that I have ever used. What can be displayed on one split Emacs screen (racoon.conf plus setkey.conf) takes 20+ different dialog boxes on Windows XP!!!
